최근, SSD사용자모임 카페 능력자 모란님께서 보내주신..
직접 자작하신 UFS2.1 USB메모리에 대한 연결 정보 확인 및 벤치 Test를 간단하게 진행해 봤습니다 ^^..
ㅁ USB칩셋 및 UFS 메모리 버전은??
- USB메모리 칩셋 : 실리콘모션 USB3.0 SM3350 칩셋이며,
- UFS 메모리 버전 : 삼성 UFS2.1 128GB 낸드입니다.
※ 추가 참고로, 모란님의 Z플립 스마트폰에서 UFS3.0 낸드플래시 메모리 적출 후기 참고!!
[Link] https://cafe.naver.com/ssdsamo/141156
ㅁ Test 시스템 개요
- ASUS Tuf Gaming Z590 Plus, i5-11600K, RAM 16GB, Win11 21H2 (* 벤치최적화 상태)
- USB3.1(10Gbps) 후면 포트에 꼽았습니다.
● 인식 및 연결 정보 확인.. Trim 미지원, UASP 미지원!!
* 먼저, 장치 인식 및 연결정보를 확인해 봤습니다.
① 장치관리자.. 정상인식!!

▲ 정상적으로 인식이 잘되며, 빠른 제거가 기본 상태입니다.
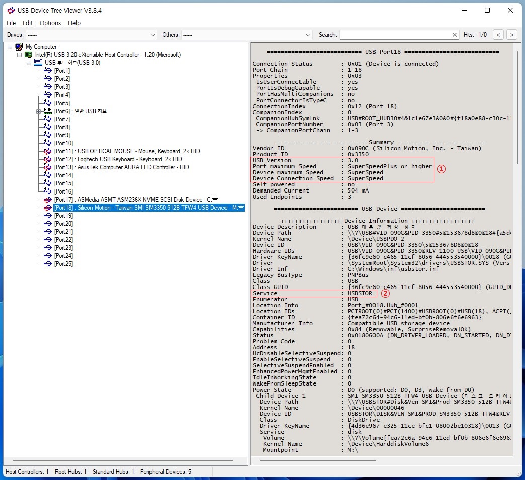
② USB Device Tree Viewer v3.8.4.. USB3.0 정상 인식 & UASP 미지원 확인 됨!!

▲ USB Device Tree Viewer v3.8.4 유틸 연결 정보를 보면..
① 포트는 USB3.1이며, 디바이스 최대속도는 USB3.0, 연결속도는 USB3.0으로 정상적으로표시해 주네요.
② 서비스 항목을 보면.. USBSTOR로 UASP기능이 미지원입니다.
- UASP기능이 지원되는 외장을 보면.. UASPSTOR로 표시됩니다.
③ USB Drive Info v5.5.0.. Trim미지원!!

※ USB Device Tree Viewer v3.8.4 및 USB Drive Info v5.5.0 유틸 다운로드
[Link] https://realitreviews.tistory.com/870
● 벤치Test1. 빠른제거상태(Default).. 벤치 안정감 굿!!
* 장치관리자 디바이스 정책에서 기본상태(빠른제거상태)에서 벤치성능을 확인해 봤습니다.
- 또한, 연속적으로 진행시 벤치안정감을 보기 위해서 연속 2회치를 그대로 올립니다.
① CDM 연속 2회!!

▲ (의견) USB3.0 최대속도가 잘 구현되며, 연속 2회차 벤치오차가 ±1MB/s 이내로 벤치 안정감이 아주 좋네요!!
- 단지 UASP기능 미지원원 4k Q3216값이 4k Q1T1수준과 동일하게 나오네요.
② AS SSD 연속 2회!!

▲ (의견) 아래 3종과 비교해 보면... 엑세스타임도 무난하게 잘 올라오네요.
* 엑세스타임 비교
- WD Green 120GB Sata SSD : Read 0.323ms, Write 2.400ms!!
- Sandisk CZ880 256GB USB3.0 메모리 : Read 0.312ms, Write 0.639ms!!
- Sandisk Z80 64GB USB3.0 메모리 : Read 0.291ms, Write 0.881ms!!
※ 참고로, WD Green 120GB vs CZ880 256GB vs Z80 64GB 엑세스타임 비교
[Link] https://cafe.naver.com/ssdsamo/125896
② ATTO
* ATTO 벤치마크는?? IO Size별로 Seq Read, Write 최대속도 특성을 확인할 수 있는 훌륭한 툴입니다.
- 무엇보다, SLC모드하에서의 작은 IO Size에서의 처리속도 및 최대치에 올라오는 IO Size 확인을 통해서..
여러 낸드 및 컨트롤러의 조합에 따른~ ★컨트롤러의 IO처리 특성을 확인 수 있는 아주 적합한 벤치마크 툴입니다.

▲ (의견) IO Size 구간별로.. 전체적으로 무리없이 무난하게 잘 올라오네요.
- Write 성능의 경우?? 64KB IO Size에서 최대속도가 관찰되며,
- Read 성능의 경우?? 256KB IO Size에서 최대속도가 관찰됩니다.
● 벤치Test2. 향상된 성능 상태
★관전 포인트!! 벤치툴간 약간의 유휴시간 외에.. 거의 쉼 없이 진행 중입니다.
- 즉, USB컨트롤러 Trim기능 미지원에 따라서.. 컨트롤로 및 낸드 자체 GC기능에만 의존하게 됩니다.
- 따라서, Trim미지원 상태에서 연속적으로 쓰고/지우기 반복시.. 과연 제대로 진행될지도 참고해 볼만 합니다.
ㅁ 장치관리자 - 정책에서 "향성된성능" 및 "쓰기 캐싱 정책"을 통해 성향 향상 여부를 확인해 보고자 합니다.

▲ (좌) "쓰기 캐싱 정책"에 체크시 오류가 납니다만... 그러나, (우) "향상된 성능"에는 체크가 됩니다.
- 즉, 이하 벤치 결과는?? "향상된 성능" 상태로 한번 더 벤치 테스트를 진행해 본 사항입니다.
① CDM 연속2회!!

▲ (의견) 디폴트(빠른제거)모드 대비 Seq 쓰기 성능이 약간 더 향상 됩니다.
- USB메모리임에도 불구하고, 벤치편차는 정말 좋네요.
② 100GB 파일 벤치 마크

▲ (의견) 해당 파일벤치마크는?? 100GB Test파일 쓰기 및 읽기 Test이며, 아주 준수하게 잘나오네요.
- (주황 그래프) Test 파일 100GB Seq 쓰기속도는?? 198,496KB/s
- (파랑 그래프) Test 파일 100GB Seq 읽기 속도는?? 413,852KB/s로 아주 안정적으로 보입니다.
③ 더티테스트


▲ (의견) 100GB File Benchmark 이후 연속적으로 진행함에도 불구하고, 아주 무난합니다.
- 즉, Trim 미지원 상태임에도, 트림렉 증상 및 현격한 하락은 관찰되지 않습니다.
④ 40GB File Read Test
ㅁ 40GB(4GB * 10개) Test 파일을 생성!!

ㅁ 파일 읽기 결과.. 424MB/s!!

▲ (의견) 결과 좌측 Test File 10개 읽기 속도를 보면.. 아주 균일합니다.
● (의견) 아주 잘 버티네요. 온도 착하고, 성능 유지력이 훌륭합니다!!
① To. Moran님!! 자작 UFS2.1 USB메모리 완성도가 훌륭하네요 ^^..
- 그리고, 손으로 방열판을 만저보먼 부하시 온도가 그냥 따듯한 수준이고, 아이들시에는 아주 착합니다.
- 4k값 및 엑세스타임도 무난하게 잘 나오고, 벤치편차도 아주 안정적입니다.
- 이후, UFS 낸드 적용 USB메모리 신제품들이 나온다면.. 적극 검토해 볼 만 한 듯 싶습니다.
② 단지, 해당 자작 UFS USB메모리의 경우 ?? Trim 미지원 및 UASP기능 미지원 입니다만..
- 4k Read/Write 값이 20MB/s대 수준이이며, 연속 쓰고/지우기시 트림렉 및 현격한 하락이 관찰되지 않기 때문에..
WTG 등 실사용시 크게 지장은 없을 듯 한 예상이 됩니다.
- 혹시나, 이후에 펌웨어 최신 버전 한번 검색해 볼 예정입니다 ^^..
* Special thanks, Moran님!! & EMP는 없다!!
가볍게 참고해 보시구요. 그럼, 즐거운 하루 되세요 ^^..
■■ Moran's DIY 자작 UFS2.1 USB메모리 필드테스트 사용후기 진행 목차 ■■
* 해당 사용기는 티스토리 블러그에서 초안이 작성 및 수정되며, 작성이 완료되면 SSD사용자모임에 배포됩니다.
0. 도착 및 개봉기
[Link] https://realitreviews.tistory.com/866
① 연결정보 및 성능확인.. 온도 착하고, 성능유지력이 훌륭합니다!!
[Link] https://realitreviews.tistory.com/869
② WTG Test.. 상당히 쾌적하네요!!
[Link] https://realitreviews.tistory.com/874
※ (내용추가, 3/5) Moran's DIY SK하이닉스 UFS2.1 USB메모리 64GB 필드테스트 (* 삼성 UFS2.1 비교 레이턴시 분석)
[Link] https://realitreviews.tistory.com/879
PS. Review ≠ 홍보 or 네거티브!!, Review = 검토 & 비평!!, 선택 = 존중!!
'Madam's Reviews > 체험단 & 필테' 카테고리의 다른 글
| Moran's DIY SK하이닉스 UFS2.1 USB메모리 64GB 필드테스트 ① Z590 USB3.1 포트 : 삼성 UFS2.1 비교 레이턴시 분석 (4) | 2023.03.05 |
|---|---|
| Moran's DIY 자작 삼성UFS2.1 USB메모리 필드테스트 ② WTG Test.. 상당히 쾌적하네요!! (2) | 2023.01.20 |
| [체험단] 캔스톤 T180X PC사운드바 스피커 사용기입니다 ^^.. (0) | 2022.03.23 |
| [체험단] 킹스톤 PCIe3.0x4 NVMe NV1 1TB SSD 사용기입니다 ^^.. (0) | 2021.05.22 |
| 캔스톤 ATP-3 2WAY 진공관 스피커 사용기 ② 하편 : 블루투스/AUX모드 청음 Test 및 마무리 총평 (0) | 2020.12.17 |